๋ณธ๋ฌธ ๋ฐ”๋กœ๊ฐ€๊ธฐ

๐Ÿคธ‍โ™‚๏ธ Project Deep-Dive/๐Ÿ’ŽAOAS ํŒ€ํ”„๋กœ์ ํŠธ ๋‹ค์ด์–ด๋ฆฌ

๊ธฐ๋Šฅ๊ฒฐ์ •ํšŒ์˜๋ผ ์“ฐ๊ณ , ํ˜ผ๋ž€์˜ ์‹œ์ž‘์ด๋ผ ์ฝ๋Š”๋‹ค.

728x90
๋ฐ˜์‘ํ˜•

์šฐ๋ฆฌ๋Š” ๊ฐ์ž์˜ ๋ฆฌ์„œ์น˜๋ฅผ ๋ฐ”ํƒ•์œผ๋กœ ๊ตฌ์ฒด์ ์ธ ๊ธฐ๋Šฅ์„ ํ™•์ •ํ•˜๊ธฐ๋กœ ๋ชฉํ‘œํ–ˆ๋‹ค. ๊ทธ๋Ÿฌ๋‚˜ ํ˜„์‹ค์€, ์ด์ƒ๊ณผ ๊ฝค ๋ฉ€๋ฆฌ ๋–จ์–ด์ ธ ์žˆ์—ˆ๋‹ค. ์ผ์ฐจ์ ์œผ๋กœ, ์šฐ๋ฆฌ๋Š” ๊ตฌ๊ธ€ ์Šคํ”„๋ ˆ๋“œ์‹œํŠธ์— ์ •๋ฆฌํ–ˆ๋˜ ๋‹จ๊ณ„๋ณ„ Task์™€ Needs๋ฅผ ํ™•์ธํ•˜๊ณ , ๊ธฐ์กด ๋ฐฉ์•ˆ ์—…๊ทธ๋ ˆ์ด๋“œ๋ฅผ ์œ„ํ•œ ๋ฆฌ์„œ์น˜ ๋‚ด์šฉ์„ ๊ณต์œ ํ–ˆ๋‹ค. ๋‹ค์–‘ํ•œ ๋ฐฉ์•ˆ๊ณผ ๋ ˆํผ๋Ÿฐ์Šค๋“ค์ด ๋“ฑ์žฅํ–ˆ๋‹ค. 

์ž‘์—… ์Šคํ”„๋ ˆ๋“œ์‹œํŠธ ๋‚ด์šฉ ์ผ๋ถ€/@AOAS

์œ„์˜ ์ด๋ฏธ์ง€์—๋Š” ์ž‘๋Œ€๊ธฐ๊ฐ€ ๊ทธ์–ด์ ธ ์žˆ์ง€๋งŒ, ์ผ๋‹จ ๋ชจ๋“  ๊ฐ€๋Šฅํ•œ ์•ˆ๋“ค์„ ํŽผ์ณ๋†“๊ณ , ์šฐ๋ฆฌ ์„œ๋น„์Šค์˜ ๊ฐ€์น˜์ œ์•ˆ๊ณผ ๊ฐ€์žฅ ์ผ๋งฅ์ƒํ†ตํ•˜๋Š” ๋ฐฉ์•ˆ๋“ค๋กœ ์šฐ๋ฆฌ์˜ ๊ธฐ๋Šฅ์— ๋Œ€ํ•ด ๋…ผ์˜๋ฅผ ์ง„ํ–‰ํ–ˆ๋‹ค. ๊ทผ๋ฐ ์ด ๊ณผ์ •์ด ์ƒ๊ฐ๋ณด๋‹ค ์‰ฝ์ง€ ์•Š์•˜๋˜ ๊ฒƒ์ด, ์ผ๋ถ€์—๊ฒŒ๋Š” ๋ฐฑ์—”๋“œ ๋‹จ์—์„œ์˜ ๊ตฌ์กฐ๋ฅผ ์™„์ „ํžˆ ์ดํ•ดํ•˜๊ณ  ์žˆ์ง€ ๋ชปํ•ด์„œ ์šฐ๋ฆฌ๊ฐ€ ์ƒ๊ฐํ•œ ๊ธฐ๋Šฅ๋“ค์ด ์–ด๋–ป๊ฒŒ ๊ตฌํ˜„๋ ์ง€ ๊ฐ€๋Š ํ•˜๊ธฐ ์–ด๋ ค์› ๊ธฐ ๋•Œ๋ฌธ์ด๋‹ค. ์ผ๋ถ€๊ฐ€ ์ƒ๊ฐํ•˜๊ธฐ์— ๊ตฌํ˜„ํ•˜๊ธฐ ์–ด๋ ค์šธ ๊ฒƒ ๊ฐ™์•„ ๋ณด์ด๋Š” ์ผ๋“ค์ด, ๊ฐ€๋งŒํžˆ ๋œฏ์–ด๋ณด๋ฉด ์‚ฌ์‹ค ์—ฐ๊ฒฐ๋˜์–ด ์žˆ์–ด ํ•œ ๋ฒˆ์— ์†์‰ฝ๊ฒŒ ํ•ด๊ฒฐ๋  ์ˆ˜๋„ ์žˆ๋Š” ๋ฌธ์ œ๋“ค์ด๊ธฐ๋„ ํ–ˆ๋‹ค. ๊ทธ๋Ÿฐ๋ฐ ๊ทธ๋Ÿฌํ•œ ์ง€์‹์„ ๋ชจ๋‘๊ฐ€ ๋™์‹œ์— ๊ณต์œ ํ•˜๊ณ  ์žˆ์ง€ ๋ชปํ•˜๋‹ˆ ์ปค๋ฎค๋‹ˆ์ผ€์ด์…˜ ์ฝ”์ŠคํŠธ๊ฐ€ ์ƒ๊ธธ ์ˆ˜๋ฐ–์— ์—†์—ˆ๋‹ค. ์ด ๊ณผ์ •์ด ๋‹ค์†Œ ๋ถ„์œ„๊ธฐ๋ฅผ ๋‹ค์šด์‹œ์ผฐ๋‹ค. ์ด ๋…ผ์˜๋Š” ๊ณง, ์ด ์„œ๋น„์Šค์˜ ํ˜•ํƒœ๊ฐ€ ๋‹จ๋… ์›นํŽ˜์ด์ง€ ํ˜•ํƒœ๊ฐ€ ๋  ๊ฒƒ์ด๋ƒ, ํฌ๋กฌ ํ™•์žฅ ํ”„๋กœ๊ทธ๋žจ์ด ๋  ๊ฒƒ์ด๋ƒ์˜ ๋ฌธ์ œ๋กœ ์ด์–ด์กŒ๋‹ค. ์—„๋ฐ€ํžˆ ๋งํ•˜๋ฉด, ๊ตฌ๊ธ€์‹œํŠธ๋ฅผ ๊ฐ€์ ธ๊ฐ€๋А๋ƒ ๋งˆ๋А๋ƒ์˜ ๋ฌธ์ œ์˜€๋Š”๋ฐ, ํฌ๋กฌ ํ™•์žฅ ํ”„๋กœ๊ทธ๋žจ์— ๋Œ€ํ•œ ์ดํ•ด๋„๊ฐ€ ๋‚ฎ์•„์„œ ๋…ผ์ ์„ ์ œ๋Œ€๋กœ ์บ์น˜ํ•˜์ง€ ๋ชปํ–ˆ๋‹ค. ๊ฐ๊ฐ์ด ๋ช…ํ™•ํ•˜๊ฒŒ ์–ด๋–ค ์ฐจ์ด๊ฐ€ ์žˆ๊ณ , ์ž‘๋™๋˜๋„๋ก ๊ตฌํ˜„ํ•˜๋Š” ๋ฐ ์žˆ์–ด์„œ ๊ตฌ์ฒด์ ์œผ๋กœ ์–ด๋–ค ๊ณผ์ •์œผ๋กœ ์ด์–ด์งˆ ์ง€ ๋ชฐ๋ผ์„œ, ์ž…์žฅ ํ‘œ๋ช…์ด ์–ด๋ ค์› ๋‹ค. 

 

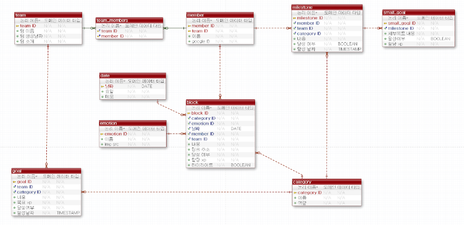
์กฐ์ œ์˜ ๋ฆฌ๋“œ ํ•˜์—, ์ •๋ฆฌํ•  ๊ฒธ ๊ทธ๋ ค์ง„ ์šฐ๋ฆฌ ์„œ๋น„์Šค์˜ ๋ฐ์ดํ„ฐ๋ฒ ์ด์Šค ๋ชจ๋ธ๋ง

 

๋‹ค๋“ค ๋šœ๋ ทํ•œ ๋„ฅ์ŠคํŠธ ์•ก์…˜์— ๋Œ€ํ•œ ํ™•์‹ ์ด ์—†๋Š” ์ƒํƒœ์—์„œ, ์˜์‚ฌ๊ฒฐ์ •์— ์–ด๋ ค์›€์„ ๋А๊ผˆ๋‹ค. ๋ณต์žกํ•จ์„ ๊ฒฌ๋””์ง€ ๋ชปํ•œ ๋์— ์ผ๋‹จ ์šฐ๋ฆฌ ์„œ๋น„์Šค์˜ ๋ฐ์ดํ„ฐ ๊ด€๊ณ„ ๊ตฌ์กฐ๋„๊ฐ€ ์Šฅ์‚ญ ๊ทธ๋ ค์กŒ๋‹ค. ์ƒํ™œ์ฝ”๋”ฉ ๋ฐ์ดํ„ฐ๋ฒ ์ด์Šค2 ์ˆ˜์—…์„ ๋“ฃ๊ณ  ์žˆ์—ˆ๋Š”๋ฐ, ์ด๋‚  ์ ์šฉ๋œ ๋‚ด์šฉ์€ '๊ด€๊ณ„ํ˜• ๋ฐ์ดํ„ฐ๋ฒ ์ด์Šค ๋ชจ๋ธ๋ง'์ด์—ˆ๋‹ค. ๊ทธ ๋ถ€๋ถ„ ์•„์ง ๋ณด์ง€ ๋ชปํ•ด์„œ ๋‚˜๋Š” ์‚ด์ง ํ๋ฆ„์„ ๋”ฐ๋ผ๊ฐ€๊ธฐ ๋ฐ”๋นด๋‹ค. ๋ˆˆ์น˜๊ป ๋Œ€๋žต ์ดํ•ดํ•  ์ˆ˜ ์žˆ์—ˆ๊ณ , ์ด ํšŒ์˜ ์ดํ›„ ์ƒํ™œ์ฝ”๋”ฉ์—์„œ ์ฐพ์•„๋ณด๋ฉด์„œ ๋‚ด๊ฐ€ ๋ˆˆ์น˜๊ป ์ดํ•ดํ•œ ๋‚ด์šฉ์ด ์–ผ์ถ” ๋งž์•˜๋‹ค๋Š” ๊ฒƒ๊นŒ์ง€ ํŒŒ์•…ํ–ˆ๋‹ค. ์•„ ๋ฐฐ์›€์ด ์ •๋ง ๋์ด ์—†๊ตฌ๋‚˜, ํ–ˆ๋‹ค. ์šฐ๋ฆฌ๋Š” ๋‹ค์Œ ํšŒ์˜ ์‹œ๊ฐ„์— ์ข€ ๋” ์กฐ์‚ฌ ํ›„์—, ์–ด๋–ค ๋ฐฉ์‹์œผ๋กœ ์„œ๋น„์Šค๋ฅผ ๋งŒ๋“ค ๊ฒƒ์ธ์ง€ ๊ฒฐ์ •ํ•˜๊ณ , ๊ทธ์— ๋”ฐ๋ผ ๊ธฐ๋Šฅ์„ ์ •๋ฆฌํ•ด๋ณด์ž๊ณ  ํ–ˆ๋‹ค. 

728x90
๋ฐ˜์‘ํ˜•